EasyTool是一个支持多系统平台的IDE插件工具集,具有日常编程过程中常用的功能特性,包括但不限于中英字符互转、
中英语句互译、Swagger2.x、Swagger3.x 注解一键生成、JavaDoc注释一键生成、一键导入YApi接口文档、MybatisLog日志还原、
Git提交规范模板、Git Emoji表情弹窗、 BackgroundImagePlus背景轮播、代码块一键截图、API一键转Markdown/Curl格式、
开发常用Widget效率小组件、 JSON转Tree视图/转格式化/转Bean实体类、CamelCase驼峰转化等一系列开发功能特性。
提供一系列可视化、个性化的配置界面, 具体功能可在安装插件后尽情体验。
安装|Install
在线安装
打开IDE的Setting页面并搜索Plugin,点击Marketplace,输入EasyTool,点击Install即可。
离线安装
下载最新版离线插件源码资源包(非最新版可能会有隐藏小BUG)
打开IDE的Setting页面并搜索Plugin,导入插件源码资源包,重启IDE即可
特性|Feature
以下列举特性不分优先级,均是日常编程过程中常用的功能特性。
中英文字符互转
支持全局代码编辑器中文字符在编程过程中自动转为英文字符,可自定义字符映射关系和是否启动Other Settings->EasyTool->Convert
中英互译
支持选中编辑器文本进行翻译,翻译规则:中文自动翻译为驼峰形式的英文变量且自动替换,英文自动翻译为中文。插件内置了十余种
免费高效的翻译渠道引擎共大家选择(Free标识表示无需配置密钥免费使用,推荐
标识表示厂商免费权益较高),可按需配置Other Settings->EasyTool->Translate,
内置翻译渠道引擎如下:
百度翻译(推荐)
有道翻译(推荐)
阿里翻译(极力推荐, 免费权益额度、准确率高)
金山翻译(Free)
腾讯翻译
华为翻译
火山翻译
讯飞翻译
小牛翻译(极力推荐, 免费权益额度高)
彩云翻译
同花顺翻译
CNKI学术翻译
有道翻译(Free)
微软翻译(API)
微软翻译(Free)
谷歌翻译(API)
谷歌翻译(Free)
Libre翻译(Free)
支持开源大模型翻译引擎
通义千问
文心一言
月之暗面-Kimi
一键生成Swagger2.x、Swagger3.x注解
支持根据Javadoc生成Swagger2.x、Swagger3.x相关注解,如果没有Javadoc会尝试翻译处理(翻译可能会有点慢, 请耐心等待)
支持选中类名、方法名、字段名等不同粒度一键生成(同时支持光标放置在类名、方法名、字段名等位置上)
支持在 SwaggerView 弹窗中自由选中需要生成注解的类、方法、属性 (类似批量选中效果)
一键生成 JavaDoc 注释
支持一键生成指定类、方法、属性的JavaDoc注释,快捷键:ALT + M
支持自定义JavaDoc生成模板及Groovy脚本值设置
支持一键导入YApi接口文档, 包括YApi项目UI配置页面, 兼容各颗粒度范围导入(文件、类、接口)Mybatis Log日志还原
支持将Mybatis的Console控制台SQL执行日志自动还原为可读的SQL语句,可以自定义SQL还原过滤规则、可设置SQL脚本打印文本颜色
支持选中SQL日志并右键启动SQL还原弹窗进行SQL还原转换处理
功能启动路径:Tools->EasyTool->Mybatis Log,点击之后会出现一个SQL还原功能窗口
支持Navigate->Request Service搜索 Controller Mapping 方法
使用快捷键:Ctrl + Shift + \,调出Request Service搜索框,输入接口关键字即可搜索定位到对应方法
参考GenerateAllSetter插件,支持 IDEA Postfix 语法自动生成 POJO 的所有Setter/Getter 以及 POJO 之间的属性转换
在POJO变量后通过.allset自动生成所有Setter
在POJO变量后通过.allget自动生成所有Getter
在POJO变量后通过.allsetn自动生成所有Setter (未填充默认值)
在POJO变量后通过.convert自动生成对象属性转换 (示例: target.setXxx(source.getXxx).convert)
支持选中Cron表达式动态解析、自动识别@Scheduled注解并在右侧添加小图标按钮
支持 Git Commit 时按照模板进行提交信息填写并自动按照规范格式组装
支持 Git Commit 时添加 Emoji 标识
支持 Git Commit Message 消息文本输入 英文冒号+Emoji英文字符 自动提示(支持Markdown、Java、Txt等文件)
支持选中文本右键快捷Web搜索,默认内置常用百度、必应、谷歌等引擎
支持自定义配置Web搜索引擎
支持快捷生成serialVersionUID, 快捷键:CTRL + SHIFT + ALT + \
自动识别JDK版本生成不同规范的serialVersionUID
支持自动复制接口完整URL,自动尝试获取项目端口号(自动尝试读取项目配置文件)
支持自定义配置域名及端口,默认端口为8080
支持CamelCase驼峰命名风格转换其他各种命名风格
支持当前打开文件的Tab标签高亮显示, 可在通用设置页面自定义高亮颜色
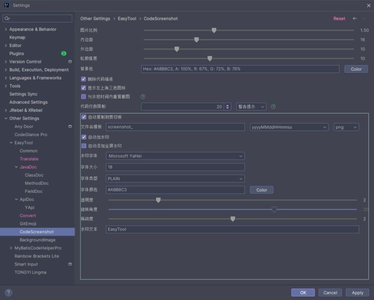
支持选中代码块一键截图功能, 快捷键:CTRL + ALT + 5
支持生成图片质量设置、水印设置
支持Entity普通实体类批量生成JSON注解的View视窗, 快捷键:CTRL + ALT + 6
支持常用的Widget工具小组件View视窗(EasyTool -> Widget -> Core), 快捷键:CTRL + ALT + 7
URL转码
Cron预览
QR二维码(条形码)
YML转换
EXCEL解析
Timestamp时间戳
Base64转码
Simple计算器(加、减、乘、除、取余、括号)
SQL日志还原
Windows进程管理
JSON格式化
支持JSON一键转JSONTree视图,支持JSONPath表达式搜索,支持JSON一键转为Bean实体类a
示例|Example
仅配置UI界面














